专为个人用户打造的全面桌面数据库管理工具。提供深度 SQL 脚本编写、高级数据管理与可视化、正向工程以及数据库管理等强大功能。
支持超过 100 种数据源,包括 NoSQL 和云原生数据库,轻松管理复杂的数据库环境。
支持现代安全标准和加密凭证存储,确保强大的安全保护。
使用强大的内置工具,轻松比较和迁移跨环境的模式和数据。
使用高级代码补全、查询模板和格式化功能,轻松编写、运行和调试复杂的 SQL 脚本。专为深度使用查询编辑器的高级用户打造。
无需手动操作,即可调度导出、导入和脚本执行等重复性任务。一次设置,让数据工作流自动运行。
即时发现不同环境间数据库模式或表数据的差异。精准同步变更,保持一切对齐和最新状态。
通过企业级安全功能保护您的数据。使用 SSO 认证连接数据库,在 Secret Manager 中存储凭证,并使用主密码保护您的项目。
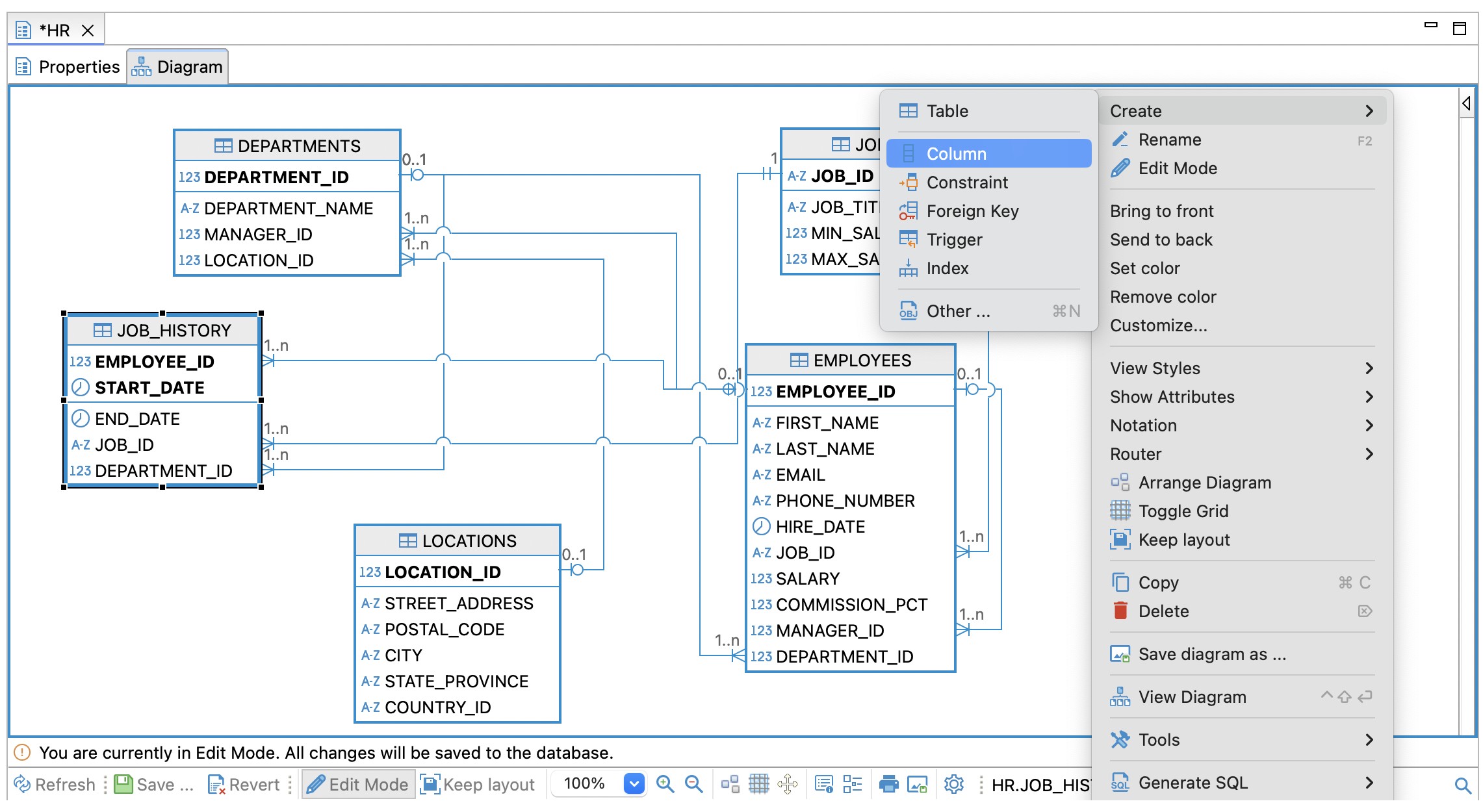
使用 ERD 编辑模式设计、可视化和建模复杂的数据库模式。生成模拟数据用于测试一致性和查询验证。
通过 AI 驱动的 SQL 生成加速工作流程。输入自然语言提示即可生成现成查询,并使用 AI 聊天进行调整优化。
| 功能 | Lite | Enterprise | Ultimate | CloudBeaver | Team |
|---|---|---|---|---|---|
| SQL 数据库支持 | ✓ | ✓ | ✓ | ✓ | ✓ |
| NoSQL/大数据数据库支持 | ✓ | ✓ | ✓ | ✓ | ✓ |
| 第三方驱动内置 | ✓ | ✓ | ✓ | ✓ | ✓ |
| AWS 原生支持 | ✓ | ✓ | ✓ | ||
| GCP 原生支持 | ✓ | ✓ | ✓ | ||
| Azure 原生支持 | ✓ | ✓ | ✓ | ||
| 云资源浏览器 | ✓ | ✓ | ✓ | ||
| 云存储 | ✓ | ✓ | ✓ |
| 功能 | Lite | Enterprise | Ultimate | CloudBeaver | Team |
|---|---|---|---|---|---|
| SQL 编辑器 | ✓ | ✓ | ✓ | ✓ | ✓ |
| 可视化查询构建器 | ✓ | ✓ | ✓ | ✓ | ✓ |
| 数据编辑器 | ✓ | ✓ | ✓ | ✓ | ✓ |
| 查询历史 | ✓ | ✓ | ✓ | ✓ | ✓ |
| GIS 数据查看器 | ✓ | ✓ | ✓ | ✓ | ✓ |
| 数据导出/导入 | ✓ | ✓ | ✓ | ✓ | ✓ |
| 分析图表 | ✓ | ✓ | ✓ | ✓ | ✓ |
| SQL 编辑器中的 AI 助手 | ✓ | ✓ | ✓ | ✓ | ✓ |
| Tableau 集成 | ✓ | ✓ |
| 功能 | Lite | Enterprise | Ultimate | CloudBeaver | Team |
|---|---|---|---|---|---|
| SQL 执行计划图 | ✓ | ✓ | ✓ | ✓ | ✓ |
| 实体关系图 | ✓ | ✓ | ✓ | ✓ | ✓ |
| 数据库模式开发(ERD 编辑模式) | ✓ | ✓ | ✓ | ||
| 模拟数据生成 | ✓ | ✓ | ✓ | ||
| SQL 调试器(PostgreSQL) | ✓ | ✓ | ✓ | ||
| 结构比较/迁移 | ✓ | ✓ | ✓ | ||
| 表数据比较 | ✓ | ✓ | ✓ | ||
| 同步项目到 Git 仓库 | ✓ | ✓ | ✓ |
| 功能 | Lite | Enterprise | Ultimate | CloudBeaver | Team |
|---|---|---|---|---|---|
| 企业认证机制 | ✓ | ✓ | ✓ | ✓ | ✓ |
| 高级安全 | ✓ | ✓ | ✓ | ✓ | ✓ |
| 任务调度器 | ✓ | ✓ | ✓ | ||
| 多组件任务管理器 | ✓ | ✓ | ✓ | ||
| 数据库备份工具支持 | ✓ | ✓ | ✓ | ||
| 数据迁移 | ✓ | ✓ | ✓ | ||
| 数据库维护工具 | ✓ | ✓ | ✓ | ||
| 服务器健康仪表板 | ✓ | ✓ | ✓ |
| 功能 | Lite | Enterprise | Ultimate | CloudBeaver | Team |
|---|---|---|---|---|---|
| 所有用户查询历史 | ✓ | ✓ | |||
| 实时数据协作 | ✓ | ✓ | |||
| 共享脚本和数据库连接 | ✓ | ✓ | |||
| 通过 SAML/Azure AD/SSO 统一访问 | ✓ | ✓ | |||
| 无限共享项目和数据集 | ✓ | ||||
| 高级角色管理 | ✓ | ||||
| 负载可扩展性 | ✓ |
用一个强大的平台简化您的数据工作流程。在同一个地方查看、编辑、分析和创建任何数据源的报表。立即开始 14 天免费试用。